僅480塊GPU搞出萬億參數大模型!達摩院3個月打造,出手即商用_風聞
量子位-量子位官方账号-2021-06-25 15:06
金磊 發自 凹非寺
量子位 報道 | 公眾號 QbitAI
不要6000張GPU!不要2000張TPU!
只要480,萬億參數大模型“抱回家”!
還沒完,更驚豔的在後邊。
同為萬億“體量”,能耗降低超八成,效率還能提升11倍。

當真有這好事?
沒錯,這就是阿里巴巴剛剛發佈的萬億巨模型M6。
用綠油油的“低碳版”來形容很是恰當了。
今年3月,M6作為中國首個千億多模態大模型發佈時,前OpenAI政策主管Jack Clark曾發文點讚道:
這個模型的規模和設計都非常驚人。

這次,萬億M6的問世又順利拿下了個中國第一——國內首個實現商業化落地的多模態大模型。
而且是離你很近的那種哦~
不僅是畫畫、寫作,你的支付寶、淘寶就在用!
自從大模型變得流行起來之後,它所具備的創意能力,一直是被世人所津津樂道。
例如OpenAI的DALL·E,給自家設計出來的公司門面,是這樣的:

風格多變、設計多樣倒是沒錯了。
甚至被網友們一度稱讚為“甲方剋星、乙方福音”。
但講真,要是拿到現實來商用,真的能hold得住嗎?
不見得。
單是從效果圖來看,字體扭曲便是一個大問題。
而要商用,圖片還需要一個非常硬性的要求——得夠清晰啊!
但DALL·E生成圖片的分辨率,卻僅為256x256。
那到了萬億參數規模,情況是否有所好轉?
直接來看下M6設計的作品效果:

不難看出,萬億參數大模型所生成的圖,在清晰度上有了較大的提升,分辨率直接翻倍,達到了1024x1024,放大後還能看清衣物紋理。
或許你會説,除了M6之外,目前國內外已經誕生了幾個萬億“體量”的大模型。
那阿里此次提出的大模型,又有什麼獨到的特點?
一大特點是,M6不僅公開了實現的詳盡細節、模型的收斂情況(詳見文末論文鏈接),而且還是國內首個實現商業落地的萬億參數多模態大模型。
還是以生成圖片為例,阿里已經初步將成果投入到了生產場景當中——阿里新制造平台犀牛智造。
目前,M6主要參與一些基礎款的設計。但可預期的是,隨着實踐經驗的豐富,M6的水平將不斷進化。

據瞭解,M6計劃在一年內生成上萬款高清服裝設計圖。
什麼概念?
這個數量就相當於一些快時尚品牌數百人設計團隊的年出款量。
再具體一些,結合大數據預測的潮流趨勢,M6可以實現快速設計和上身模擬,再經人類設計師進行篩選。
這麼一套流程下來,原本以月計的新款服飾開發週期,被壓縮到了以周來計算。

或許你會覺得這樣的商業落地,離自己太遠了。
不不不,M6還可能會出現在你經常用到的App哦——支付寶、淘寶。
懂“搜索”的人都知道,傳統的搜索過程就是,查詢語句與商品title的一個語義匹配過程。
但現在的年輕人搜索商品可不按照套路出牌。
舉個例子,他們會搜“凹凸的咖啡杯”。
其實他們想搜索的就是一種日式風格的咖啡杯,但商家可不會把這些細節寫進商品title中。

這時候,大模型就開始發揮它的看家本領了。
M6會根據商家提供的圖片,以及用户的查詢,做一個跨模態的搜索。
即使商家沒有在title中描述關鍵詞,M6可以根據圖片中的信息,然後推薦出你想要的產品。

這時候你又會説了,其它萬億參數大模型説不定也能做到!
或許可以。
但如果説,M6只燒了480張GPU就做到了呢?
而且能耗比之前已有萬億參數模型低了8成,效率還提升了11倍!
不僅如此,達到這種驚人效果,從千億到萬億參數規模,阿里只花了3個月時間。
3個月打造萬億參數模型,怎麼做到的?
首先要了解的一點是,3個月時間的工作,並非是一蹴而就。
早在今年1月份,阿里便推出了百億參數模型,而當時谷歌就已經提出來了1.6萬億參數的Switch Transformer。
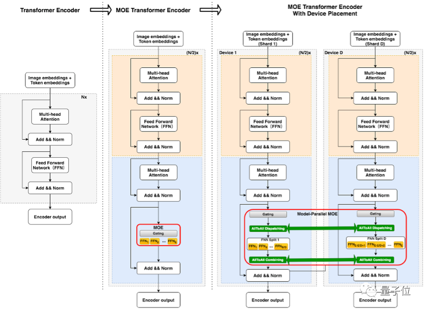
谷歌能夠達到這個量級,所藉助的就是一個叫做MoE (Mixture of Experts)的架構。
於是,阿里從百億開始的“規模升級”過程中,便借鑑了這個架構,僅耗時2個月,便發佈千億參數大模型,而且只用了32個 V100 GPU。
不得不説,MoE這個架構確實好用。
它能夠做到的在擴展模型容量並提升模型效果的基礎上,不顯著增加運算FLOPs,這樣就可以實現高效訓練大規模模型的目的。
但阿里在卻在研究過程中發現了一個問題:
MoE負載不均衡。
簡單來説,原理是這樣的。
大模型常用到的Transformer分佈式訓練中,通常是各個GPU同一FFN層中,使用同一份參數。
而MoE就不同了,上述的這部分參數會在GPU之間共享,一份FFN參數被稱為1個“專家”(expert),每個GPU上將存放若干份參數不同的“專家”。
(如下圖中標紅框部分所示)

但阿里卻發現,在原來MoE的訓練過程中,非常容易只選擇top的幾位“專家”,這就使得頭部效應非常嚴重。
於是乎,阿里便對MoE的這個問題進行了改良。
研究人員對“專家”做了一個分組工作,即expert prototyping。
具體而言,先是把“專家”分成k個組,在每組中再進行top-k的操作(通常採用top-1,便於理解)。然後再將k組的結果進行組合,也稱之為k top-1。
這種方式實現上更直接簡便,並且允許組和組之間並行做top-k操作,更加高效。
例如在百億模型下游image captioning任務上,甚至能觀察到優於top-k的表現:

而且在阿里與谷歌交流過程中,谷歌的研究人員也認可了這種改良思路,他們認為非常精巧。
除此之外,算子精度也是阿里此次改良的工作之一。
谷歌在做Switch Transformer時,為了將模型體積壓下來,選擇了BF16。
但精度的降低會帶來非常大的技術挑戰,就是如何保證模型收斂的問題。
而且阿里還要做到“低碳版”,不能燒太多的GPU,因此相比谷歌在算子精度方面的工作,阿里可謂走了一條更加“極端”的路線。
具體而言,XLA優化、混合精度訓練、半精度通信等訓練效率優化技術,並採用了Adafactor優化器,成功在480張NVIDIA V100-32GB上完成萬億模型的訓練。
並且在訓練中,他們採用絕對值更小的初始化,適當減小學習率,保證了訓練的穩定性,實現正常的模型收斂,而訓練速度也達到了約480samples/s。
以上便是阿里“低碳版”萬億參數大模型的核心奧秘了。
而拋開技術本身,細品阿里在大模型的規劃路線,不免讓人產生另一個問題:
阿里為什麼這麼“急”?
從百億參數到千億參數,用了2個月。
從千億參數到萬億參數,用了3個月。
而且不同於其它大模型堆TPU、GPU,阿里選擇的還是一條極端的“低碳”路線:
千億參數模型僅需32張GPU,萬億參數模型只要480張GPU。
“急”,確實有點“急”。
但縱觀全球大模型的發展,阿里的這種“急”也就不難理解了。
谷歌1月份提出1.6萬億參數大模型Switch Transformer
英偉達的“威震天”4月份也對萬億參數模型進行了訓練
智源研究院於本月初發布1.75萬億參數大模型悟道2.0
……
除了萬億規模,這期間還穿插着像阿里、華為等大廠發佈的百億、千億參數大模型。
而更早的,谷歌的BERT、OpenAI的GPT-3等,可以説是開啓了大模型了一股熱潮。
好一副**“百家爭鳴”**之勢。

為什麼會這樣?
因為這是必然,是大勢所趨。
就好比十幾年前深度學習的崛起一樣,國內外各大廠商看到了這個技術的正確性。
於是紛紛前赴後繼地入局於此,各式各樣的深度學習模型不斷湧現。
現如今大模型的這種盛世,就與深度學習時代極其相似。
而且比起深度學習,大模型的迭代速度只會更快。
因為深度學習時代之下,並沒有出現很多應用場景。
但現如今,單是面向C端用户羣裏的大流量場景便應接不暇,搜索、推薦、廣告等等。
因此,在大模型的研發上,不僅僅是阿里“急”,可以説全球各大廠商和研究機構,都很“急”。
而從技術本身來看,大模型還逐漸浮現出了無限的創造價值。
簡而言之,就是在模型參數越發巨量的趨勢之下,模型可能會做到更多“意想不到”的事情。
還是以M6生成圖片為例,很多人會有一個質疑:
這些生成的圖片,會不會是拼接的,而不是真正意義上的生成。
據阿里內部人士透露,還真不是這樣:
它是真的有了認知和創造力。
最簡單的驗證方式,就是拿這些圖片去各種搜索引擎搜一下,結果定然是完全找不到。
除此之外,技術應當有益於人類的發展。
在這一點上,M6大模型還有計劃“上崗”助農扶貧的工作了。
具體而言,它將參與到幫助農民賣貨的一個環節,可以幫助他們快速設計包裝的logo以及各種IP衍生品。
而在此之前,這些環節的人力成本相對來説還是較高的。
綜上來看,大模型的發展迭代、落地,確實是一個很“急”,但又正確的大趨勢了。
……
最後一個問題,既然萬億規模參數已來,按照如此迭代速度,更大量級的大模型,還會遠嗎?
按現在的趨勢,答案是肯定的,只是時間問題。
但據阿里的介紹,接下來在大模型的研究工作中,不僅是要追求參數規模的迭代,更要追求通用性和商業落地。
那麼對於接下來的大模型,你期待了嗎?
論文地址:
https://arxiv.org/abs/2105.15082